Discussion Closed This discussion was created more than 6 months ago and has been closed. To start a new discussion with a link back to this one, click here.
Transient ray heating simulation in COMSOL (Ray Tracing + Heat Transfer in Solids)
Posted Aug 11, 2025, 6:58 a.m. EDT Heat Transfer, Studies & Solvers, Physics Interfaces Version 5.5 0 Replies
Please login with a confirmed email address before reporting spam
Hello everyone,
I am trying to simulate the heating of a glass plate using Ray Tracing and Heat Transfer in Solids in combination with the Multiphysics node “Ray Heating”. The rays from the ray tracing act as the heat source.
My goal is to run a time-dependent study where the glass plate is heated by a pulsed laser with 10 ms ON time and 90 ms OFF time (repeating), which is essentially a quasi-CW operation mode.
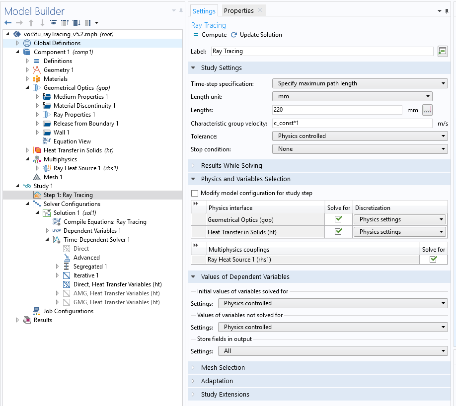
However, I have the following problem: Single study approach
If I activate all physics in one study (see attached Model Tree / Study screenshot), the time-dependent solver does not allow me to resolve the heating process in the millisecond range. In this case, the rays appear to stop at the glass plate and the heat transfer is not computed as expected.
Two-study approach
I also tried separating the simulation into two studies: Study 1: Ray tracing (stationary) Study 2: Heat transfer in solids (time-dependent), using the Values of Dependent Variables from Study 1 as initial data.
Unfortunately, no heating occurs in the second study, even though the ray tracing results contain nonzero gop.I and gop.Q values.alues.
Has anyone encountered this behavior or knows how to properly set up a transient simulation with pulsed ray heating in COMSOL? Any hints on how to correctly couple the ray tracing results to the heat transfer simulation over time would be greatly appreciated.
Thank you in advance for your help!
Attachments:
Hello Matthias Heinzig
Your Discussion has gone 30 days without a reply. If you still need help with COMSOL and have an on-subscription license, please visit our Support Center for help.
If you do not hold an on-subscription license, you may find an answer in another Discussion or in the Knowledge Base.
